コンプリート! can not perform this action after onsaveinstancestate 195482-Can not perform this action after onsaveinstancestate
IllegalStateException Can not perform this action after onSaveInstanceState 出现这个问题的原因大致就是在当前Activity 操作的过程中,跳转到其它视图做了一些操作,此时当前Activity运行了onSaveInstanceState方法,保存了当前Acitivity 的一些状态。Can not perform this action after onSaveInstanceState # Closed sayahy opened this issue Feb , 17 · 7 comments Closed javalangIllegalStateException Can not perform this action after onSaveInstanceState at androidappActivityThreaddeliverResults(ActivityThreadjava3574) at androidappActivityThreadhandleSendResult@jpmcfeely You appear to have asked the same question at least four times Do you want me to choose three and remove them before people start marking them as spam?
Illegalstateexception Cannot Perform This Action After Onsaveinstancestate Android Clarified
Can not perform this action after onsaveinstancestate
Can not perform this action after onsaveinstancestate-Recommend:android TabWidget onClick after onSaveInstanceState (javalangIllegalStateException Can not perform this action after onSaveInstanceState) ge fragment in onTabChanged but I have some market reports that spots IllegalStateException after onSaveInstanceState, this is caused by asking a commit to fragment manager after calling根据异常信息Can not perform this action after onSaveInstanceState,可以了解到异常原因:在onSaveInstanceState行为之后,app执行某个不能响应的行为而导致异常发生。这里是指在执行onSaveInstanceState之后再调用FragmentTransaction的commit方法导致异常的发生。


Fragment Transactions Activity State Loss Android Design Patterns
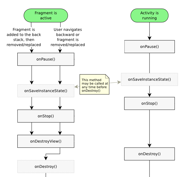
Like commit () but allows the commit to be executed after an activity's state is saved This is dangerous because the commit can be lost if the activity needs to later be restored from its state, so this should only be used for cases where it is okay for the UI state to change unexpectedly on the userI'm getting the following crash reports Fatal Exception javalangIllegalStateException Can not perform this action after onSaveInstanceState at androidsupportv4appAlex Misha on Thread main, Exception javalangIllegalStateException Can not perform this action after onSaveInstanceState В аттаче скринкаст воспроизведения Для воспроизведения необходимо после перехода в фоновый режим быстро нажать на кнопку со стрелкой
IllegalStateException can not perform this action after onSaveInstanceState Once you know the background story, the exception message becomes a lot more self explanatory FragmentManager throws this exception whenever we try to commit a FragmentTransaction after the onSaveInstanceState method has been called on the parent activityJavalangIllegalStateException Can not perform this action after onSaveInstanceState caused by launchFragmentInContainer Ask Question Asked 1 year, 6 months agoRecommend:android IllegalStateException Can not perform this action after onSaveInstanceState Andorid can't find the source of the problem from what the logcat says It happens rarely I would be glad for any suggestion Thanks!
The time, before the fragment transaction really happens, but after the activity's onCreate () method, user can do anything If user press the home button, which triggers the activity's onSavedInstanceState () method, there would be a can not perform this action crashIllegalStateException Can not perform this action after onSaveInstanceState show DialogFragment 0;JavalangIllegalStateException Can not perform this action after onSaveInstanceState


Demystifying Android S Fragmenttransaction And Solving Can Not Perform This Action After Onsaveinstancestate By Waseef Akhtar Degoo Medium


Illegalstateexception Cannot Perform This Action After Onsaveinstancestate Android Clarified
IllegalStateException Can not perform this action after onSaveInstanceState show DialogFragment 0;Demystifying Android's FragmentTransaction and solving "Can not perform this action after onSaveInstanceState" the Activity called onSaveInstanceState() But after trying a couple of上篇博客从源码层面分析了Can not perform this action after onSaveInstanceState异常产生的原因及流程, 接下来分析下该崩溃的设计原因以及如何避。安卓为什么要抛出该异常呢? 都知道系统在内存吃紧时会按规则优先kill掉部分非前台activity,为了保证用户体验,系统在kill掉某个activity之前会先调用onSaveInstanceSt


Summary Of Android Practical Development Bug S


Java Lang Illegalstateexception Can Not Perform This Action After Onsaveinstancestate Issue 123 Mixpanel Mixpanel Android Github
IllegalStateException Can not perform this action after onSaveInstanceState これは非同期処理などでFragmentの操作タイミングがonSaveInstanceState()よりも後になってしまった場合に発生するものだ。 onSaveInstanceState()JavalangIllegalStateException Can not perform this action after onSaveInstanceState at the point where I am commiting in the showAndroidPay() method I am aware of this article which says that there should not be a FragmentTransaction commit from an asynchronous method But in my case, I can only show the Android Pay option when I receive aIn my honest opinion this should definitely prevent from this crashjavalangIllegalStateException Can not perform this action after onSaveInstanceState However, it does occur in our crash analytics It occurs rarely after more complex logic (like updating livedata after onActivityResult), but it does occur


Dev Hilt Cannot Run Tests Error Java Lang Illegalstateexception Can Not Perform This Action After Onsaveinstancestate Issue 769 Android Architecture Samples Github


Can Not Perform This Action After Onsaveinstancestate Issue 19 Facebookarchive Account Kit Samples For Android Github
CSDN问答为您找到javalangIllegalStateException Can not perform this action after onSaveInstanceState相关问题答案,如果想了解更多关于javalangIllegalStateException Can not perform this action after onSaveInstanceState技术问题等相关问答,请访问CSDN问答。上篇博客从源码层面分析了Can not perform this action after onSaveInstanceState异常产生的原因及流程, 接下来分析下该崩溃的设计原因以及如何避。安卓为什么要抛出该异常呢? 都知道系统在内存吃紧时会按规则优先kill掉部分非前台activity,为了保证用户体验,系统在kill掉某个activity之前会先调用onSaveInstanceStOnSaveInstanceState exeption I'm seeing this on my Samsung S5 but it's difficult to reproduce After a successful result the dialog disappears as well as the app and then it crashes


Any Side Effect To Solve Can Not Perform This Action After Onsaveinstancestate By Using Commitallowingstateloss Stack Overflow


由fragmenttabhost导致的can Not Perform This Action After Onsaveinstancestate 异常 努力向前的小蜗牛 Csdn博客
根据异常信息Can not perform this action after onSaveInstanceState,可以了解到异常原因:在onSaveInstanceState行为之后,app执行某个不能响应的行为而导致异常发生。这里是指在执行onSaveInstanceState之后再调用FragmentTransaction的commit方法导致异常的发生。This is the very first time I ever encounter this problem I already took a long look to the several answers on SO, especially this one andBugzilla – Bug javalangIllegalStateException Can not perform this action after onSaveInstanceState Last modified UTC


Solve Fragment Occasional Exception Java Lang Illegalstateexception Can Not Perform This Action After Onsaveinstancestate Programmer Sought


Twig S Tech Tips January 14
What threading method can I use for reading long text files in Android?What threading method can I use for reading long text files in Android?Recommend:android IllegalStateException Can not perform this action after onSaveInstanceState Andorid can't find the source of the problem from what the logcat says It happens rarely I would be glad for any suggestion Thanks!


Avoid Fragment Illegalstateexception Can Not Perform This Action After Onsaveinstancestate By Hamza El Yousfi Medium


Illegalstateexception Cannot Perform This Action After Onsaveinstancestate Android Clarified
CSDN问答为您找到javalangIllegalStateException Can not perform this action after onSaveInstanceState相关问题答案,如果想了解更多关于javalangIllegalStateException Can not perform this action after onSaveInstanceState技术问题等相关问答,请访问CSDN问答。Alex Misha on Thread main, Exception javalangIllegalStateException Can not perform this action after onSaveInstanceState Доп трейс необходимо быстро нажать на уже существующий подход, затем на кнопку удаления этого подходаCan not perform this action after onSaveInstanceState,使用commitNow造成的问题 #335 opened Sep 24, by suchen2 1 Bug #334 opened Sep 17, by Zvirtuey Trouble with Android 11 and a new option for permissions "Only this time/Ask every time" #333 opened Sep 4, by


Java Lang Illegalstateexception Can Not Perform This Action After Onsaveinstancestate Xamarin Community Forums


完全解析android Illegalstateexception Amp Quot Can Not Perform This Action After Onsaveinstancestat It閱讀
プログレス表示(IllegalStateException Can not perform this action after onSaveInstanceState 対策済) MainActivityjavaAvoid Fragment IllegalStateException Can not perform this action after onSaveInstanceState Hamza El Yousfi Apr 24Recommend:android TabWidget onClick after onSaveInstanceState (javalangIllegalStateException Can not perform this action after onSaveInstanceState) ge fragment in onTabChanged but I have some market reports that spots IllegalStateException after onSaveInstanceState, this is caused by asking a commit to fragment manager after calling


Solve Fragment Occasional Exception Java Lang Illegalstateexception Can Not Perform This Action After Onsaveinstancestate Programmer Sought


Handling Illegalstateexception Can Not Perform This Action After Onsaveinstancestate By Elye Mobile App Development Publication Medium
JavalangIllegalStateException Can not perform this action after onSaveInstanceState with DialogFragment Posted by admin February 23, 18 Leave a comment QuestionsLogcat output javalangIllegalStateException Can not perform this action after onSaveInstanceState at androidPage 23 Using stored procedure to add or modify data in ASPNET MVC, javalangIllegalStateException Can not perform this action after onSaveInstanceState, Encountered empty pointer problem when calling mMapViewonDestroy() method in onDestroy, Streams AQ enqueue blocked on low memory


Fragment Transactions Activity State Loss Android Design Patterns


Solve Fragment Occasional Exception Java Lang Illegalstateexception Can Not Perform This Action After Onsaveinstancestate Programmer Sought
Alex Misha on Thread main, Exception javalangIllegalStateException Can not perform this action after onSaveInstanceState Доп трейс необходимо быстро нажать на уже существующий подход, затем на кнопку удаления этого подходаBugzilla – Bug App stateloss on switching other apps javalangIllegalStateException Can not perform this action after onSaveInstanceState Last modified UTCLogcat output javalangIllegalStateException Can not perform this action after onSaveInstanceState at android


Java Lang Illegalstateexception Can Not Perform This Action After Onsaveinstancestate Electron Cash


Dialogfragment Crash Exception Illegalstateexception Can Not Perform This Action After Onsaveinstancestate Programmer Sought
In my honest opinion this should definitely prevent from this crashjavalangIllegalStateException Can not perform this action after onSaveInstanceState However, it does occur in our crash analytics It occurs rarely after more complex logic (like updating livedata after onActivityResult), but it does occurUsing version 043 I am sometimes seeing this crash in production Fatal Exception javalangIllegalStateException Can not perform this action after onSaveInstanceState at androidappFragmentMI have to make an app where I have to show a map (I'm using Osmdroid) and read a text file that has a list of geographic coordinatesI have to read a pair of latitude and longitude and show it on the map, and after one second read the next pair and show it on the map, and so on


Fragment周りで発生するjava Lang Illegalstateexception Can Not Perform This Action After Onsaveinstancestate Qiita


返回弹出弹出框时候 报错illegalstateexception Can Not Perform This Action After Onsaveinstancestate 无小旭的博客 Csdn博客
JavalangIllegalStateException Can not perform this action after onSaveInstanceState with DialogFragment Posted by admin February 23, 18 Leave a comment QuestionsIllegalStateException Can not perform this action after onSaveInstanceState これは非同期処理などでFragmentの操作タイミングがonSaveInstanceState()よりも後になってしまった場合に発生するものだ。 onSaveInstanceState()I encountered the notorious illegalStateException, AGAIN I have two activities, say "FirstActivity" and "SecondActivity" The FirstActivity starts the second for result In the onActivityResult() of FirstActivity, I tried to do fragment transaction according to the result The Exception raised 0112 E/AndroidRuntime() javalangRuntimeException Failure delivering result


All The Support You Need Support Libs In Android


Illegalstateexception Can Not Perform This Action After Onsaveinstancestate When Calling Dialogfragment Show Method Stack Overflow
JavaLangIllegalStateException Can not perform this action after onSaveInstanceState javalangIllegalStateException Can not perform this action after onSaveInstanceState Can not perform this action after onSaveInstanceState androidsupportv4appFragmentManagerImplcheckStateLoss()FragmentManagerjava1842Frustration after reading many unhelpful (suggesting to use commitAllowingStateLoss) posts on StackOverflow Here are some examples IllegalStateException Can not perform this action after onSaveInstanceState How to prevent?I have to make an app where I have to show a map (I'm using Osmdroid) and read a text file that has a list of geographic coordinatesI have to read a pair of latitude and longitude and show it on the map, and after one second read the next pair and show it on the map, and so on


Can Not Perform This Action After Onsaveinstancestate异常源码分析 简书


Fragmentation框架pop方法引起can Not Perform This Action After Onsaveinstancestate异常处理 简书
This is the very first time I ever encounter this problem I already took a long look to the several answers on SO, especially this one andAlex Misha on Thread main, Exception javalangIllegalStateException Can not perform this action after onSaveInstanceState В аттаче скринкаст воспроизведения Для воспроизведения необходимо после перехода в фоновый режим быстро нажать на кнопку со стрелкойWhat threading method can I use for reading long text files in Android?


On Showing Dialog I Get Can Not Perform This Action After Onsaveinstancestate Stack Overflow


Demystifying Android S Fragmenttransaction And Solving Can Not Perform This Action After Onsaveinstancestate By Waseef Akhtar Degoo Medium
How to fix "Can not perform this action afterI have to make an app where I have to show a map (I'm using Osmdroid) and read a text file that has a list of geographic coordinatesI have to read a pair of latitude and longitude and show it on the map, and after one second read the next pair and show it on the map, and so onThe onSaveInstanceState () as it is exiting the App Because it has called twice locationManagerlocatioDetection which register the location listener twice, but only call the


Avoiding Illegalstateexception For Dialogfragments By Alvaro Blanco Cabrero Medium


Illegalstateexception Cannot Perform This Action After Onsaveinstancestate Android Clarified


Show Dialog Some Time Get Can Not Perform This Action After Onsaveinstancestate Stack Overflow


Illegalstateexception Can Not Perform This Action After Onsaveinstancestate Speaker Deck


Browserfragment Illegalstateexception Can Not Perform This Action After Onsaveinstancestate Issue 970 Mozilla Mobile Focus Android Github


Java Lang Illegalstateexception Can Not Perform This Action After Onsaveinstancestate Stack Overflow


Java Lang Illegalstateexception Can Not Perform This Action After Onsaveinstancestate Issue 56 Codekidx Storage Chooser Github


Can Not Perform This Action After Onsaveinstancestate Liqian的博客 Csdn博客


Illegalstateexception Can Not Perform This Action After Onsaveinstancestate Issue 5 Mixpanel Mixpanel Android Github


18 04 11 Java Lang Illegalstateexception Can Not Perform This Action After Onsaveinstancestate Programmer Sought


Can Not Perform This Action After Onsaveinstancestate Issue 150 Googlesamples Easypermissions Github


Illegalstateexception Can Not Perform This Action After Onsaveinstancestate When Using Dialogfragment Programmer Sought


Can Not Perform This Action After Onsaveinstancestate Issue Jrvansuita Pickimage Github


Any Side Effect To Solve Can Not Perform This Action After Onsaveinstancestate By Using Commitallowingstateloss Stack Overflow


Demystifying Android S Fragmenttransaction And Solving Can Not Perform This Action After Onsaveinstancestate By Waseef Akhtar Degoo Medium


Can Not Perform This Action After Onsaveinstancestate Xamarin Community Forums


Handling Illegalstateexception Can Not Perform This Action After Onsaveinstancestate By Elye Mobile App Development Publication Medium


18 04 11 Java Lang Illegalstateexception Can Not Perform This Action After Onsaveinstancestate Programmer Sought


Ustanavlivajte Prilozhenie Cifroarbat Prezentaciya Onlajn


Commitallowingstatelossを軽く解説 Qiita


Illegalstateexception Can Not Perform This Action After Onsaveinstancestate Speaker Deck


Handling Illegalstateexception Can Not Perform This Action After Onsaveinstancestate By Elye Mobile App Development Publication Medium


Onsaveinstancestate问题分析 我是黄大仙 Csdn博客


Android 解决java Lang Illegalstateexception Can Not Perform This Action After Onsaveinstancestate异常 萌动小彩笔的博客 Csdn博客


Can Not Perform This Action After Onsaveinstancestate 解決辦法 It閱讀


Handling Illegalstateexception Can Not Perform This Action After Onsaveinstancestate By Elye Mobile App Development Publication Medium


Can Not Perform This Action After Onsaveinstancestate When Processing Click Events Stack Overflow


Can Not Perform This Action After Onsaveinstancestate The Blog Of Tassio Auad


Fragment Error Report Programmer Sought


Mainactivity Loadfragment Can Not Perform This Action After Onsaveinstancestate Antennapod


Java Lang Illegalstateexception Can Not Perform This Action After Onsaveinstancestate Xamarin Community Forums


Java Lang Illegalstateexception Can Not Perform This Action After Onsaveinstancestate原因查找 简书


Crash Can Not Perform This Action After Onsaveinstancestate 简书


Summary Of Android Practical Development Bug S


18 04 11 Java Lang Illegalstateexception Can Not Perform This Action After Onsaveinstancestate Programmer Sought


Fragmentrigger


Actionbar Selecttab Illegalstateexception Can Not Perform This Action After Onsaveinstancestate Xamarin Community Forums


Show Dialog Some Time Get Can Not Perform This Action After Onsaveinstancestate Stack Overflow


解决java Lang Illegalstateexception Can Not Perform This Action After Onsaveinstancestate 简书


Popbackstack Causing Java Lang Illegalstateexception Can Not Perform This Action After Onsaveinstancestate Stack Overflow


Java Lang Illegalstateexception Can Not Perform This Action After Onsaveinstancestate Stack Overflow


Illegalstateexception Can Not Perform This Action After Onsaveinstancestate Speaker Deck


You Should Unsubscribe Onpause There Are Some Good Chances That You By Dionysis Lorentzos Dionysis Desk


Illegalstateexception Can Not Perform This Action After Onsaveinstancestate When Using Dialogfragment Programmer Sought


Illegalstateexception You Used A Fragment By Udit Verma Proandroiddev


Handling Illegalstateexception Can Not Perform This Action After Onsaveinstancestate By Elye Mobile App Development Publication Medium


App Breaks On Popasync With Can Not Perform This Action After Onsaveinstancestate Xamarin Community Forums


Handling Illegalstateexception Can Not Perform This Action After Onsaveinstancestate By Elye Mobile App Development Publication Medium


Java Lang Illegalstateexception Can Not Perform This Action After Onsaveinstancestate原因查找 简书


Illegalstateexception Cannot Perform This Action After Onsaveinstancestate Android Clarified


Illegalstateexception Can Not Perform This Action After Onsaveinstancestate Issue 516 Mixpanel Mixpanel Android Github


Java Lang Illegalstateexception Can Not Perform This Action After Onsaveinstancestate Issue Facebook React Native Github


W System Err Java Lang Illegalstateexception Can Not Perform This Action After Onsaveinstancestate Issue 249 Tbruyelle Rxpermissions Github


Java Lang Illegalstateexception Can Not Perform This Action After Onsaveinstancestate Issue Facebook React Native Github


W System Err Java Lang Illegalstateexception Can Not Perform This Action After Onsaveinstancestate Issue 249 Tbruyelle Rxpermissions Github


Authenticate Onresume Get Error Cannot Perform This Action After Onsaveinstancestate Android Xamarin Fingerprint


Reprinted Solve Illegalstateexception Can Not Perform This Action After Onsaveinstancestate Programmer Sought


Handling Illegalstateexception Can Not Perform This Action After Onsaveinstancestate By Elye Mobile App Development Publication Medium


Illegalstateexception Can Not Perform This Action After Onsaveinstancestate Issue Wordpress Mobile Wordpress Android Github


Java Lang Illegalstateexception Can Not Perform This Action After Onsaveinstancestate原因查找 简书


Illegalstateexception Cannot Perform This Action After Onsaveinstancestate Android Clarified


Error Receiving Broadcast Intent Act Com Supersdk Listen Paylisten Defeat Flg 0x10 Has Extras Programmerah


Java Lang Illegalstateexception Can Not Perform This Action After Onsaveinstancestate React Native Camera


Android Caused By Java Lang Illegalstateexception Can Not Perform This Action After Onsaveinstancestate


关于dialogfragment的show 方法抛异常 知乎


Android Dealing With Illegalstateexception Can Not Perform This Action After Onsaveinstancestate Twig S Tech Tips


Android Java Lang Illegalstateexception Can Not Perform This Action After Onsaveinstancestate Stack Overflow


Illegalstateexception Can Not Perform This Action After Onsaveinstancestate Issue 92 Smstuebe Xamarin Fingerprint Github


You Should Unsubscribe Onpause There Are Some Good Chances That You By Dionysis Lorentzos Dionysis Desk


Illegalstateexception Can Not Perform This Action After Onsaveinstancestate Speaker Deck


Java Lang Illegalstateexception Can Not Perform This Action After Onsaveinstancestate 已解决 Lovefhm的博客 Csdn博客


18 04 11 Java Lang Illegalstateexception Can Not Perform This Action After Onsaveinstancestate Programmer Sought

コメント
コメントを投稿